A framework for modding and instrumenting games.
-
Updated
Apr 23, 2026 - Rust
A framework for modding and instrumenting games.
【EldenRing Nightreign】词条、机制、属性等的速查工具,已同步【DLC】新内容,支持黑暗模式,添加了快速导航和留言板 A quick reference tool for entries, mechanisms, attributes.etc. Updated with the latest DLC content. Supports dark mode, with quick navigation and a message board.
🔩 Rust bindings to Elden Ring, Dark Souls 3, Nightreign and Sekiro
艾尔登法环黑夜君临、黑神话悟空、老头环(艾尔登法环)、黑魂系列、只狼、堕落之主……存档快捷备份工具
【EldenRing Nightreign】全地图种子筛选器,可根据夜王、特殊地形进行筛选,同时支持手动开启兴趣点进行快速定位 A map seed filter that supports filtering by the Night Lord and special terrains; it also allows manual activation of points of interest for quick positioning.
JavaScript library for creating and editing FXR files for Dark Souls 3, Sekiro, Elden Ring, Armored Core 6, and Elden Ring Nightreign.
DLL mod for most modern From Software games that allows FXR files to be reloaded while the game is still running.
Timer application for Elden Ring Nightreign.
Elden Ring Nightreign Challenge Run Generator
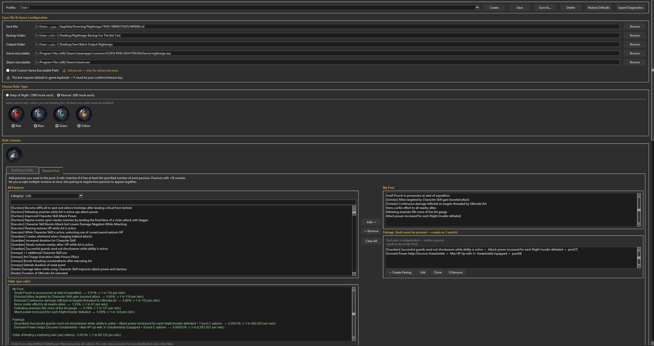
A bot specialized in running multiple iterations of the shop for you until it finds a relic with passives you specify to make finding optimal relics less tedious.
Scan your in-game relics with your phone camera and export them to relics.pro for build optimization.
This mod eliminates the darkened edges (vignette effect) in Elden Ring Nightreign.
Personal NightReign (videogame) modding profiles bundled with necessary mod files.
Discordbot for getting random classes and boss for Elden Ring Night Reign
Add a description, image, and links to the nightreign topic page so that developers can more easily learn about it.
To associate your repository with the nightreign topic, visit your repo's landing page and select "manage topics."